Event listener
Connect the Event step to a User step with a data arrow.
Trigger type
Bluetooth LE – use to connect to external device with BLE
Scanner - use this trigger type to scan into the user step
Timer – use to automatically update the step based on an interval
Target variable
The variable the data is stored in
Device type name
The device name
Device service UUID
The unique id of a service that should be connected to, which we can retrieve data from.
Characteristics UUID
The unique id of a characteristic is used to get actual data from the defined service. A characteristic is an operation within the service, along with properties and configuration information about how the value is accessed and information about how the value is displayed or represented.
Currently, Flow only supports “notification” characteristics.
Data type
How the data will be interpreted and read from the connected service.
Filter expression
FlowScript to filter out if we should trigger an update or not, or if it should be ignored and forgotten.
Bluetooth LE
Read more about Bluetooth LE in Marketplace.

If a User step is connected with an event step and the trigger type is set to “Bluetooth LE” the client will present a banner at the top. The banner will show the status and information regarding the Bluetooth. The first time the application is run, or if only previously not used devices are found, the user is prompted to select a device to connect to.
The Bluetooth device will be automatically connected if the device has been selected previously, with the same service & characteristic ID.
If a user would like to change the device, it can be done by clicking on the banner and selecting a different device from the Select a device screen.
The banner will continuously show the status of the connection; Connecting, Connected, Lost, Failed, and Not connected.
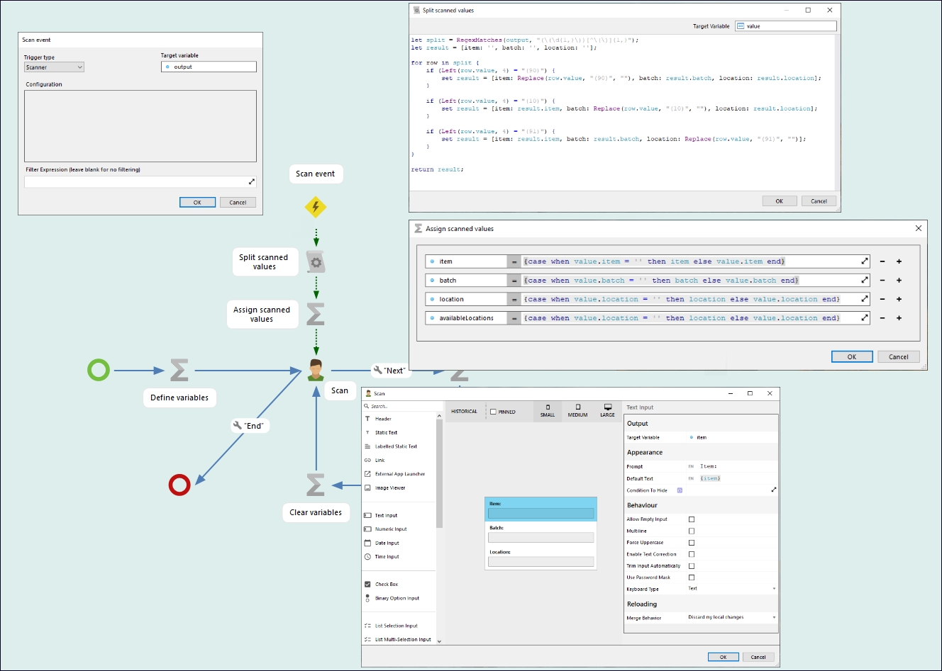
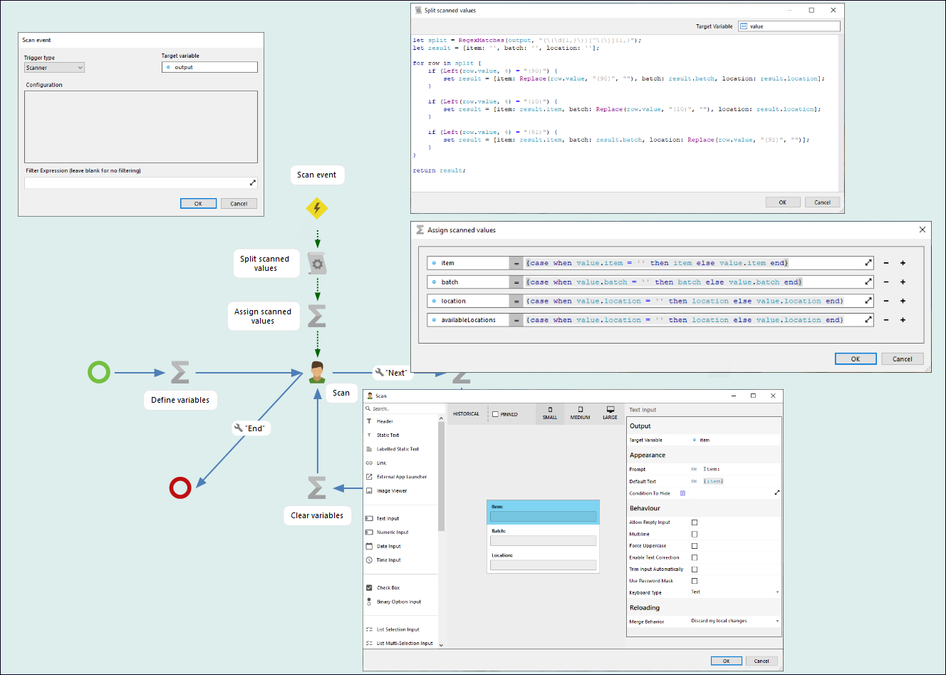
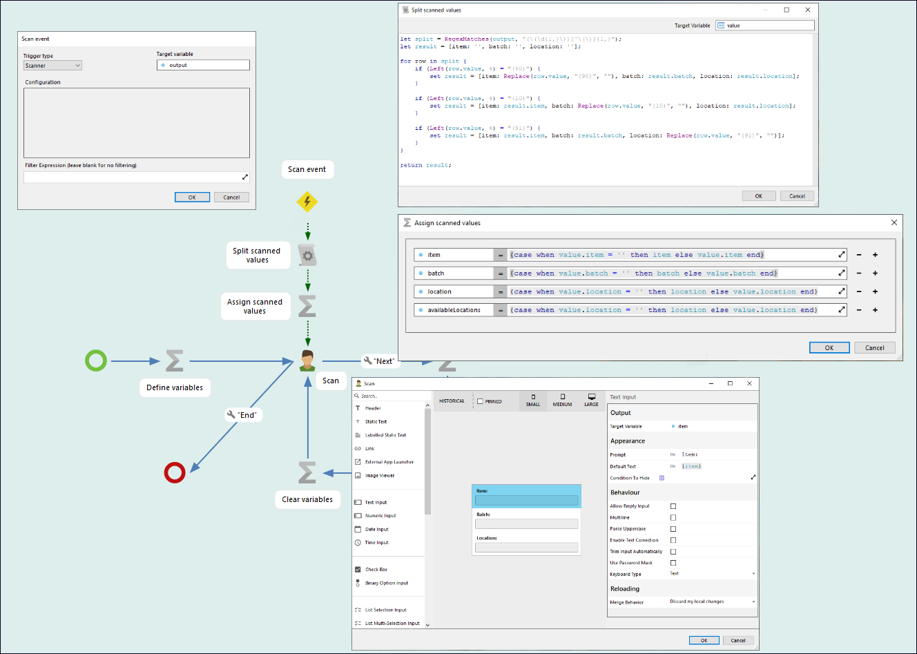
Scanner
The event step trigger type Scanner is used to scan into a user step. The main usage is when the user is to scan a barcode that contains multiple values.
The scanned value will be available in the target variable. Scrip and assignment steps can then be used to split up the target variable into the variables that are to populate the user step.
Note that scanning into individual controls on the user step is not possible if the user step is connected to Event step scanning.

If using the Event step scanning to select in a List selection control, add the scan variable as the default selection.

Timer
The Event step timer can be used to automatically reload data in the user step at a predefined time span. The Event step must be connected to the machine step which has got the data arrow to the user step.
For manual reload also see User step reloading.

Last updated
Was this helpful?